Skip to main content

Single sign-on (SSO) Overview

This overview explains how users are provisioned in dbt Cloud via Single Sign-On (SSO). dbt Cloud supports JIT (Just-in-Time) provisioning and IdP-initiated login. You can learn more about our supported options here.

Prerequisites

  • You have a dbt Cloud account enrolled in the Enterprise plan. Contact us to learn more and enroll.

Auth0 Multi-tenant URIs

The URI used for SSO connections on multi-tenant dbt Cloud instances will vary based on your dbt Cloud hosted region. Use your login URL (also referred to as your Access URL) to determine the correct Auth0 URI for your environment.

Regiondbt Cloud Access URLAuth0 SSO URI <YOUR_AUTH0_URI>Auth0 Entity ID <YOUR_AUTH0_ENTITYID>*
US multi-tenantcloud.getdbt.comauth.cloud.getdbt.comus-production-mt
US cell 1{account prefix}.us1.dbt.comauth.cloud.getdbt.comus-production-mt
EMEAemea.dbt.comauth.emea.dbt.comemea-production-mt
APACau.dbt.comauth.au.dbt.comau-production-mt

*Only applicable to SAML and Okta configurations.

SSO process

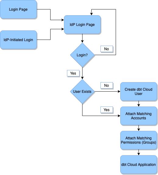
The diagram below explains the basic process by which users are provisioned in dbt Cloud upon logging in with SSO.

SSO diagramSSO diagram

Diagram Explanation

  • Login Page: The user accesses the dbt Cloud login page, initiating the SSO flow.
  • IdP-Initiated Login: The user accesses the dbt Cloud login page within the Identity Provider by selecting the dbt Cloud application. This will begin the IdP login flow.
  • IdP Login Page: The user is prompted to login to the Identity Provider. This will grant the dbt Cloud application access to the details of their account.
  • Login?: The user can choose to continue or to abort the login process.
    • Yes: The user logs in, grants the dbt Cloud application, and continues.
    • No: The user does not log in. They return to the IdP login page.
  • User Exists?: This step checks if the user already exist in dbt Cloud's user database.
    • Yes: If so, skip the user creation process
    • No: If so, create a new entry in the dbt Cloud database for the new user.
  • Create dbt Cloud User: This will create a new entry in the dbt Cloud database for the new user. This user record contains the user's email address, first and last name, and any IdP attributes (e.g. groups) passed along from the Identity Provider.
  • Attach Matching Accounts: dbt Cloud find all of the accounts configured to match the SSO config used by this user to log in, and then create a user license record mapping the user to the account. This step will also delete any licenses that the user should not have based on the current SSO config.
  • Attach Matching Permissions (Groups): dbt Cloud iterates through the groups on the matching accounts, and find all that fit one of the below categories:
    • Have an SSO mapping group that is assigned to the user
    • Have the "Assign by Default" option checked. Then, assign all of these (and only these) to the user license. This step will also remove any permissions that the user should not have based on the current SSO group mappings.
  • dbt Cloud Application: After these steps, the user is redirected into the dbt Cloud application, and they can begin to use the application normally.

SSO enforcement

  • SSO Enforcement: If you have SSO turned on in your organization, dbt Cloud will enforce SSO-only logins for all non-admin users. If an Account Admin already has a password, they can continue logging in with a password.
  • SSO Re-Authentication: dbt Cloud will prompt you to re-authenticate using your SSO provider every 24 hours to ensure high security.

How should non-admin users log in?

Non-admin users that currently login with a password will no longer be able to do so. They must login using the dbt Enterprise Login URL or an identity provider (IdP). For example, Okta, Microsoft Entra ID (formerly Azure AD), etc.

Security best practices

There are a few scenarios that might require you to login with a password. We recommend these security best-practices for the two most common scenarios:

  • Onboarding partners and contractors — We highly recommend that you add partners and contractors to your Identity Provider. IdPs like Okta and Microsoft Entra ID offer capabilities explicitly for temporary employees. We highly recommend that you reach out to your IT team to provision an SSO license for these situations. Using an IdP highly secure, reduces any breach risk, and significantly increases the security posture of your dbt Cloud environment.
  • Identity Provider is down — Account admins will continue to be able to log in with a password which would allow them to work with your Identity Provider to troubleshoot the problem.
  • Offboarding admins — When offboarding admins, revoke access to dbt Cloud by deleting the user from your environment; otherwise, they can continue to use username/password credentials to log in.

Next steps for non-admin users currently logging in with passwords

If you have any non-admin users logging into dbt Cloud with a password today:

  1. Ensure that all users have a user account in your identity provider and are assigned dbt Cloud so they won’t lose access.
  2. Alert all dbt Cloud users that they won’t be able to use a password for logging in anymore unless they are already an Admin with a password.
  3. We DO NOT recommend promoting any users to Admins just to preserve password-based logins because you will reduce security of your dbt Cloud environment.
0